ezFoodie

-
Have you faced some issues when managing the members in your restaurant?
ezFoodieis here! -
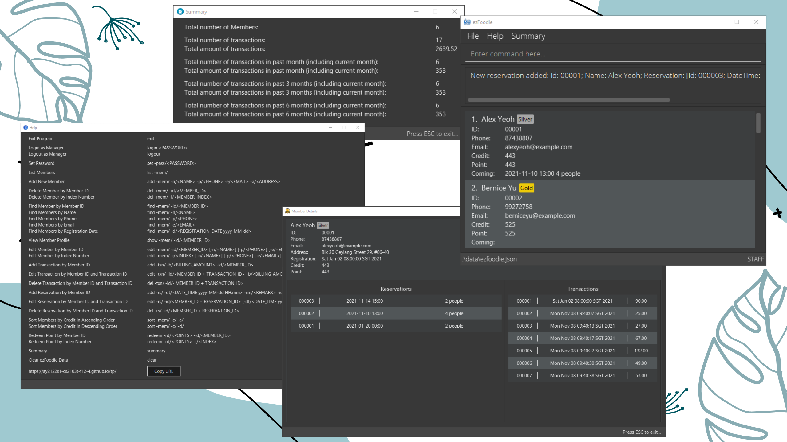
ezFoodieis a desktop application that helps restaurants keep track of their ever-growing list of members. It is optimized for using via a Command Line Interface (CLI) while still having the benefits of a Graphical User Interface (GUI). If you can type fast, ezFoodie can get your member management tasks done faster than traditional GUI applications. -
If you are interested in using
ezFoodie, head over to the Quick Start section of the User Guide. -
If you are interested in developing
ezFoodie, the Developer Guide is a good place to start.
Acknowledgements
This project developed based on the Address Book Product Website project. Which is a part of the se-education.org initiative.
The icons of the project were obtained from ezfoodie_icon, member_icon, summary_icon
Libraries used:
If you would like to contribute code to this project, see se-education.org for more information.